Pro hodnocení programu se prosím nejprve přihlaste
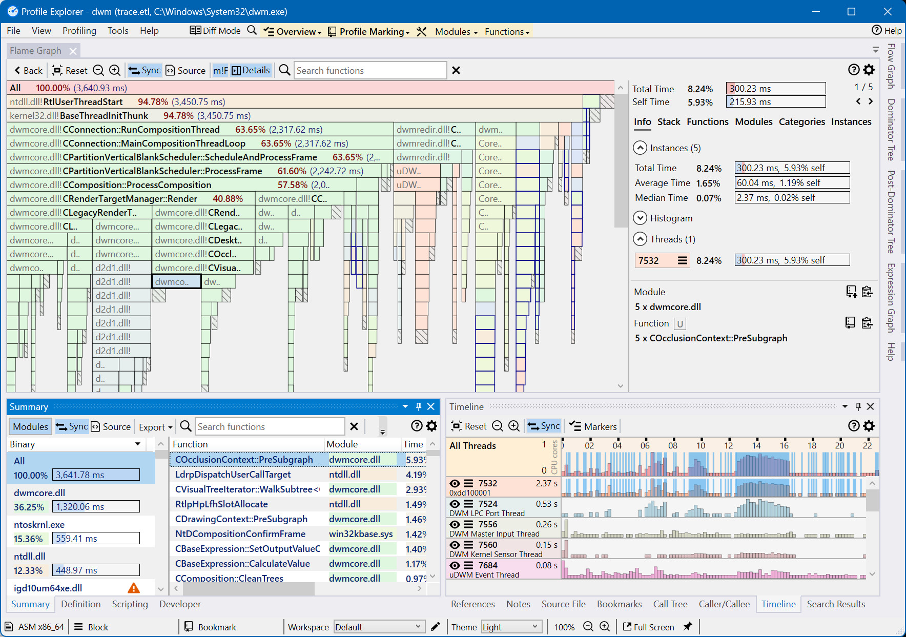
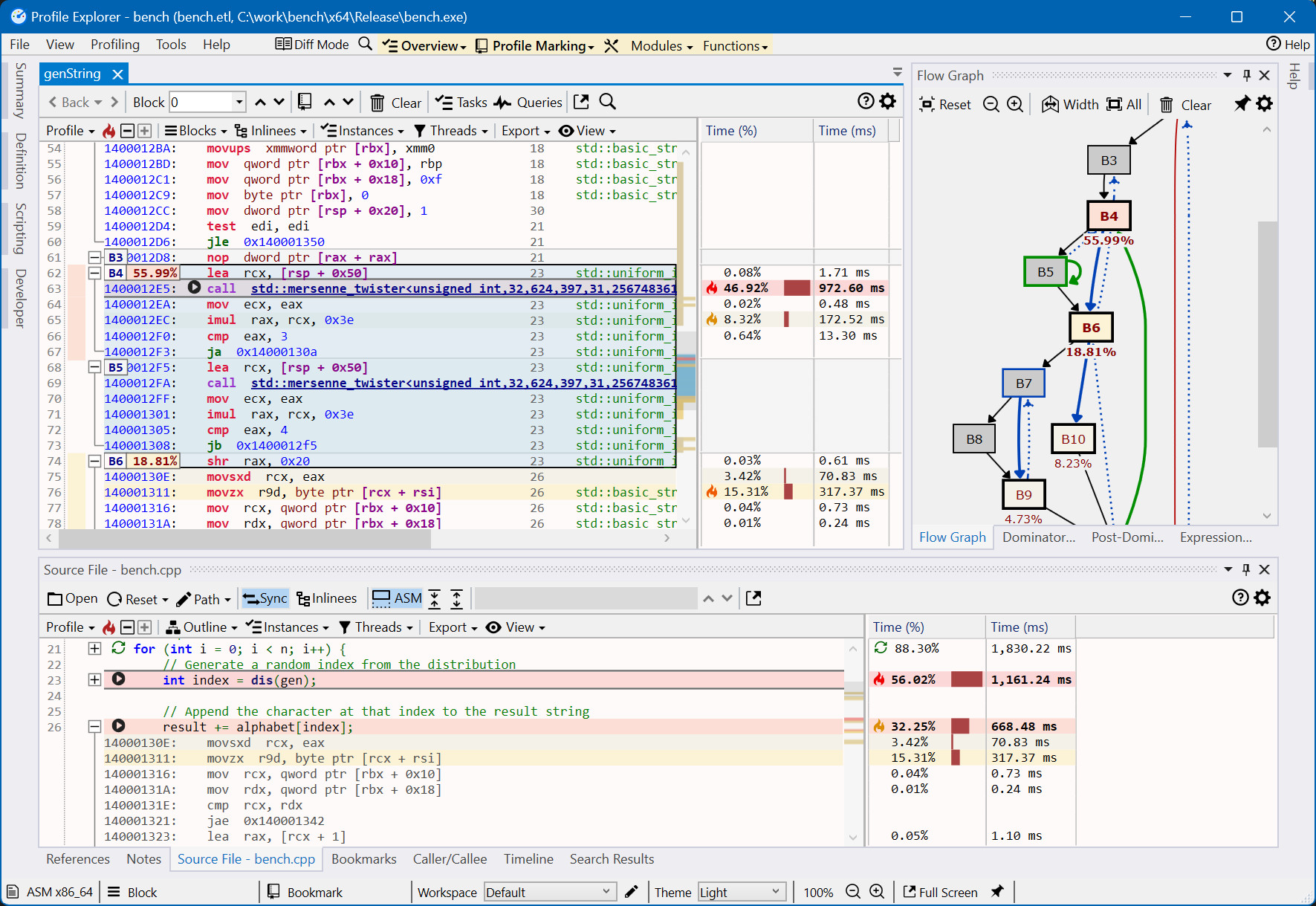
Profile Explorer je aplikace sloužící k prohlížení záznamů z profilování CPU, které byly shromážděny pomocí infrastruktury Event Tracing for Windows (ETW) na počítačích s architekturami x64 a ARM64.
Profile Explorer identifikuje a zobrazuje funkce, které nejvíce CPU. Program také graficky znázorňuje volání funkcí a jejich podíly na celkovém zatížení CPU. Poskytuje také hierarchické zobrazení volání funkcí či zobrazení assembler kódu a zdrojového kódu pro detailní analýzu.
1.1.5
16. 10. 2025
1 ×
24,23 MB
Ano
Aktualizace programu 16. 10. 2025 Antivirová kontrola 24. 2. 2026 3:43
TIP: Stahují se vám programy pomalu? Změřte si rychlost svého internetového připojení.
| 1. | Avast Free Antivirus | Tip |
| 2. | Adobe Acrobat Reader DC | 1 378 × |
| 3. | VLC media player | 1 153 × |
| 4. | Win32 Disk Imager | 800 × |
| 5. | Total Commander | 527 × |
| 6. | Pošta a kancelář | 473 × |
| 7. | CCleaner | 393 × |
| 8. | LibreOffice | 392 × |
| 9. | WinRAR | 367 × |
| 10. | DAEMON Tools Lite | 324 × |
| 11. | Google Chrome | 317 × |
| 12. | Supremo | 311 × |
| 13. | CrystalDiskInfo | 287 × |
| 14. | 7-Zip | 243 × |
| 15. | uTorrent Portable | 201 × |
| 16. | IrfanView | 196 × |
| 17. | PDFCreator | 177 × |
| 18. | Firefox | 161 × |
| 19. | K-Lite Codec Pack Full | 159 × |
| 20. | Picasa | 158 × |
| 21. | Winamp | 149 × |
| 1. | Avast Free Antivirus | Tip |
| 2. | Adobe Acrobat Reader DC | 6 192 × |
| 3. | VLC media player | 5 380 × |
| 4. | Win32 Disk Imager | 3 711 × |
| 5. | Total Commander | 2 282 × |
| 6. | CCleaner | 1 978 × |
| 7. | Pošta a kancelář | 1 908 × |
| 8. | WinRAR | 1 852 × |
| 9. | DAEMON Tools Lite | 1 840 × |
| 10. | LibreOffice | 1 791 × |
| 11. | Google Chrome | 1 302 × |
| 12. | CrystalDiskInfo | 1 254 × |
| 13. | Supremo | 1 228 × |
| 14. | 7-Zip | 1 185 × |
| 15. | uTorrent Portable | 1 028 × |
| 16. | Picasa | 826 × |
| 17. | K-Lite Codec Pack Full | 801 × |
| 18. | IrfanView | 786 × |
| 19. | PDFCreator | 695 × |
| 20. | 4K Video Downloader | 679 × |
| 21. | Driver Booster | 669 × |
| 1. | Avast Free Antivirus | Tip |
| 2. | VLC media player | 61 922 × |
| 3. | Adobe Acrobat Reader DC | 44 882 × |
| 4. | Total Commander | 30 200 × |
| 5. | Pošta a kancelář | 28 550 × |
| 6. | CCleaner | 25 585 × |
| 7. | WinRAR | 23 347 × |
| 8. | Google Chrome | 22 140 × |
| 9. | DAEMON Tools Lite | 21 999 × |
| 10. | LibreOffice | 21 125 × |
| 11. | 7-Zip | 14 067 × |
| 12. | uTorrent Portable | 13 536 × |
| 13. | Picasa | 12 373 × |
| 14. | aTube Catcher | 12 067 × |
| 15. | 4K Video Downloader | 11 481 × |
| 16. | IrfanView | 11 421 × |
| 17. | Driver Booster | 10 291 × |
| 18. | Windows Movie Maker | 9 562 × |
| 19. | Firefox | 9 056 × |
| 20. | K-Lite Codec Pack Full | 8 499 × |
| 21. | Seznam Prohlížeč | 8 293 × |