Pro hodnocení programu se prosím nejprve přihlaste
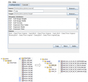
MediaSort je užitečný nástroj pro přehledné třídění, správu a hromadné vyhledávání multimediálních souborů. Třídit, indexovat a vyhledávat je možno digitální fotografie, audio a video soubory a další multimédia. Program dokáže vyhledávat a třídit dle ID3 tagů u audio souborů a dle EXIF informací u fotografií. Program se nemusí instalovat.
1.2
7. 1. 2009
1 ×
2,62 MB
Ano
Java (JRE)
Aktualizace programu 7. 1. 2009 Antivirová kontrola 15. 4. 2026 2:50
TIP: Stahují se vám programy pomalu? Změřte si rychlost svého internetového připojení.
| 1. | Avast Free Antivirus | Tip |
| 2. | Win32 Disk Imager | 3 649 × |
| 3. | VLC media player | 875 × |
| 4. | Pošta a kancelář | 486 × |
| 5. | Adobe Acrobat Reader DC | 473 × |
| 6. | WinRAR | 470 × |
| 7. | Total Commander | 348 × |
| 8. | CrystalDiskInfo | 336 × |
| 9. | Supremo | 311 × |
| 10. | DAEMON Tools Lite | 304 × |
| 11. | LibreOffice | 291 × |
| 12. | CCleaner | 257 × |
| 13. | Google Chrome | 252 × |
| 14. | 7-Zip | 224 × |
| 15. | uTorrent Portable | 200 × |
| 16. | Driver Booster | 186 × |
| 17. | K-Lite Codec Pack Full | 178 × |
| 18. | Winamp | 170 × |
| 19. | aTube Catcher | 161 × |
| 20. | Picasa | 160 × |
| 21. | Firefox | 130 × |
| 1. | Avast Free Antivirus | Tip |
| 2. | Win32 Disk Imager | 22 733 × |
| 3. | VLC media player | 4 242 × |
| 4. | Adobe Acrobat Reader DC | 2 443 × |
| 5. | WinRAR | 2 128 × |
| 6. | Pošta a kancelář | 1 948 × |
| 7. | Total Commander | 1 720 × |
| 8. | DAEMON Tools Lite | 1 497 × |
| 9. | LibreOffice | 1 384 × |
| 10. | CrystalDiskInfo | 1 366 × |
| 11. | CCleaner | 1 320 × |
| 12. | Supremo | 1 284 × |
| 13. | Google Chrome | 1 138 × |
| 14. | 7-Zip | 1 056 × |
| 15. | uTorrent Portable | 902 × |
| 16. | K-Lite Codec Pack Full | 791 × |
| 17. | Driver Booster | 788 × |
| 18. | Winamp | 745 × |
| 19. | Picasa | 700 × |
| 20. | Audacity | 681 × |
| 21. | 4K Video Downloader | 609 × |
| 1. | Avast Free Antivirus | Tip |
| 2. | VLC media player | 63 162 × |
| 3. | Adobe Acrobat Reader DC | 42 277 × |
| 4. | Win32 Disk Imager | 39 334 × |
| 5. | Total Commander | 29 116 × |
| 6. | Pošta a kancelář | 25 926 × |
| 7. | CCleaner | 24 748 × |
| 8. | WinRAR | 23 032 × |
| 9. | DAEMON Tools Lite | 21 432 × |
| 10. | Google Chrome | 21 082 × |
| 11. | LibreOffice | 20 805 × |
| 12. | 7-Zip | 13 469 × |
| 13. | uTorrent Portable | 12 628 × |
| 14. | Picasa | 11 834 × |
| 15. | 4K Video Downloader | 11 333 × |
| 16. | aTube Catcher | 11 126 × |
| 17. | IrfanView | 10 882 × |
| 18. | CrystalDiskInfo | 10 843 × |
| 19. | Driver Booster | 10 104 × |
| 20. | K-Lite Codec Pack Full | 8 520 × |
| 21. | Windows Movie Maker | 8 473 × |